Spravujte a pracujte se svými soubory uloženými ve službách Adobe Document Cloud

Služba Adobe Document Cloud slouží k ukládání a sdílení velkých souborů online. Soubory jednoduše odešlete do služby Document Cloud a spravujte je ze svého počítače nebo mobilního zařízení.

Přihlašování do služby Adobe Document Cloud

Navštivte domovskou stránku služby Document Cloud a přihlaste se pomocí svého Adobe ID a hesla nebo pomocí účtu sociálních sítí (Facebook nebo Google). Domovská stránka vám poskytne palubní prohlídku, jednoduchou navigaci, jediné umístění pro všechny vaše dokumenty a dohody a nástroje seskupené podle podobných či souvisejících pracovních postupů.

Zobrazit soubory

Na Domovské stránce si můžete prohlížet své dohody, poslední soubory nebo soubory s hvězdičkou.

  • Implicitně je vybrána karta Poslední
  • Kliknutím na příslušnou kartu zobrazíte své poslední soubory a soubory s hvězdičkou. 

Všechny své soubory si můžete prohlédnout dle typu pomocí rozbalovací nabídky Zobrazit vše
.

Vaše soubory uložené ve službě Adobe Document Cloud
Seznam posledních souborů uložených ve službě Adobe Document Cloud


Zobrazit dohody a šablony

Všechny své dohody a šablony zobrazíte kliknutím na možnost Dokumenty > Všechny dohody. Své dohody můžete dále filtrovat podle stavu, například Probíhající, Čeká na vás, Dokončené, Šablony a další. Další filtry si zobrazíte kliknutím na možnost Zobrazit více.

Zobrazit dohody


Zobrazit všechny soubory a složky

Všechny své soubory a složky zobrazíte kliknutím na možnost Dokumenty > Vaše dokumenty na domovské stránce aplikace Adobe Acrobat. Své dokumenty můžete dále filtrovat a zobrazit si například Soubory s hvězdičkou, souborySdílené vámi, nebo soubory Sdílené ostatními.

Když vyberete soubor, zobrazí se příkazy dostupné pro tento soubor na základě jeho typu. Když například vyberete soubor PDF, zobrazí se všechny příkazy kromě příkazu Vytvořit PDF. Když vyberete složku, zobrazí se také pouze příkazy specifické pro složku, například Přejmenovat, Přesunout, Stáhnout a Odstranit.

Zobrazit všechny soubory a složky

Nahrání souborů

Služba Adobe Document Cloud nabízí několik způsobů nahrání souborů do cloudu.

Dokumenty můžete nahrát na Domovské stránce a stránce Dokumenty

Na Domovské stránce aplikace Adobe Acrobat:

  • Klikněte na Nahrát soubor
  • V dialogovém okně nahrát soubor vyberte soubor nebo soubory, které chcete nahrát
  • Klikněte na Otevřít
Nahrát soubor z domovské stránky

Na stránce Dokumenty aplikace Adobe Acrobat:

  • Klikněte na Nahrát soubor
  • V dialogovém okně nahrát soubor vyberte soubor nebo soubory, které chcete nahrát
  • Klikněte na Otevřít
Nahrajte soubor na kartě Dokumenty

Přetáhněte na kartu Dokumenty

Správa souborů

Postup při přejmenování souboru

  1. Vyberte soubor a poté na panelu vpravo klikněte na možnost Přejmenovat.
  2. Změňte název a klikněte na možnost Uložit.

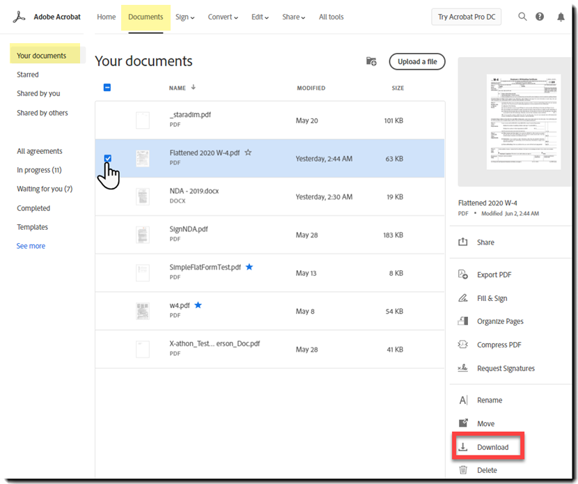
Postup při stažení souboru

  • Vyberte soubor a poté na panelu vpravo klikněte na možnost Stáhnout.
Stažení souboru

Postup přesunutí jednoho nebo více souborů do jiné složky

  1. Vyberte soubory a poté na panelu vpravo klikněte na možnost Přesunout.
  2. Vyberte příslušnou složku a klikněte na tlačítko Přesunout.

Chcete-li vytvořit složku, klikněte v pravém horním rohu stránky na ikonu Nová složka. Zadejte název složky a klikněte na tlačítko Vytvořit.

Postup při sdílení jednoho nebo několika souborů

  1. Vyberte soubory a poté na panelu vpravo klikněte na možnost Sdílet.
  2. Na panelu Sdílet můžete vybrat osoby, které chcete pozvat k zobrazení nebo recenzování souboru.

Další informace naleznete v části Sdílení a sledování souborů PDF online.

Postup při odstranění jednoho nebo několika souborů

  1. Vyberte soubory a poté na panelu vpravo klikněte na možnost Odstranit.
  2. Klikněte na tlačítko Pokračovat.

Můžete také vybrat složku a následně ji přejmenovat, přesunout nebo odstranit.

Řazení a hledání souborů

Soubory můžete třídit podle názvu, data úpravy či velikosti.

Soubory nahrané do služby Document Cloud vyhledáte kliknutím na ikonu hledání a zadáním klíčového slova do pole Hledat v horní části okna aplikace a stisknutím klávesy Enter. Zobrazí se seznam všech uložených dokumentů odpovídajících kritériím hledání.

Náhled souborů

  1. Chcete-li zobrazit náhled souboru, vyberte tento soubor. V pravém panelu se zobrazí malý náhled. Můžete si také zobrazit informace o souboru, například jeho typ, datum změny a velikost.
    V režimu náhledu můžete pomocí nástrojů na pravém panelu provádět operace jako odstranění, stažení nebo přejmenování souboru.
  2. Chcete-li zobrazit větší náhled souboru, klikněte na samotný soubor, který se následně otevře v režimu zobrazení náhledu na celou obrazovku.
    V režimu náhledu na celou obrazovku můžete soubor PDF exportovat nebo vytvořit, vyplnit a podepsat formulář PDF, uspořádat stránky v souboru PDF a odeslat dokument k podpisu. Možnosti se liší v závislosti na vybraném typu dokumentu.
  3. Soubor můžete sdílet také z režimu zobrazení náhledu na celou obrazovku kliknutím na tlačítko sdílení v horním panelu nástrojů.
  4. Vždy se zobrazí průhledový displej, pokud jste nevybrali možnost Uvolnit   průhledový  displej.
  5. Chcete-li průhledový  displej  znovu ukotvit, přejeďte ukazatelem myši po spodní části náhledu a po zobrazení průhledového displeje klikněte na ikonu Ukotvit  dole  .

Chcete-li zavřít náhled na celou obrazovku a vrátit se do zobrazení souborů, klikněte v levém horním rohu okna aplikace na šipku zpět.

Adobe, Inc.

Získejte pomoc rychleji a snáze

Nový uživatel?