| Uwaga: W poniższym artykule opisano procedurę w klasycznym układzie strony. Kliknij tutaj, aby zapoznać się z tym samym procesem w nowym formacie strony. |
Wysyłanie dokumentu do podpisania jest podstawowym procesem wykorzystywanym w usłudze Adobe Sign. Wysyłanie dokumentu do podpisu tylko jednemu odbiorcy jest najprostszym sposobem wykorzystania systemu.
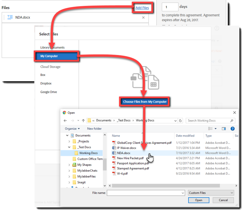
Aby wysłać dokument do podpisania:
-
Określ odbiorcę umowy.
Wprowadź/zdefiniuj następujące parametry (od lewej do prawej):
- Wybierz rolę odbiorcy (domyślnie jest to Sygnatariusz)
- Wpisz adres e-mail odbiorcy
- Wybierz metodę uwierzytelniania dwuskładnikowego, jeśli dotyczy
- W razie potrzeby wprowadź wiadomość osobistą
-
Skonfiguruj wszystkie wymagane opcje:
- Ochrona hasłem (podpisany plik PDF) – hasło jest stosowane do każdej kopii umowy w formacie PDF pobranej z witryny Adobe Sign. Hasło uniemożliwia wyświetlenie dokumentu do momentu jego pomyślnego wprowadzenia
- Termin sfinalizowania – termin ten określa liczbę dni, po upływie której transakcja wygasa
- Ustaw przypomnienie – przypomnienia można skonfigurować dla jednej z kilku iteracji. Tylko aktualnie aktywny odbiorca otrzyma przypomnienie
- Język odbiorcy – określa język wiadomości e-mail dostarczanej do odbiorcy oraz instrukcji wyświetlanych na ekranie
-
Uwaga:
Jeżeli tworzysz dokument do wielokrotnego wykorzystania w przyszłości, możesz zaznaczyć opcję Zapisz do biblioteki dokumentów, zapisując dokument z rozmieszczonymi polami.
W przypadku przyszłych transakcji możesz po prostu załączyć dokument z biblioteki i pominąć etap rozmieszczenia pól!
Do odbiorcy zostanie wysłana wiadomość e-mail z łączem do dokumentu, które umożliwi mu wykonanie czynności.
Gdy odbiorca wykona odpowiednie akcje, otrzymasz wiadomość e-mail z powiadomieniem.
Proces wysyłania umowy do wielu odbiorców jest prawie taki sam, jak proces wysyłania do jednego odbiorcy.
Podstawowe różnice polegają na tym, że należy:
- Zdefiniować każdego odbiorcę w kolejności, w jakiej maja oni podjąć działania związane z umową
- W razie potrzeby umieścić pola dla każdego odbiorcy
Uwaga:
Transakcje obejmujące wielu odbiorców można skonfigurować w taki sposób, aby przepływ pracy był sekwencyjny, równoległy lub hybrydowy.
-
Zdefiniuj każdego odbiorcę umowy.
Wprowadź/zdefiniuj następujące parametry (od lewej do prawej):
- Wybierz rolę odbiorcy (domyślnie jest to Sygnatariusz)
- Wpisz adres e-mail odbiorcy
- Wybierz metodę uwierzytelniania dwuskładnikowego, jeśli dotyczy
- W razie potrzeby wprowadź wiadomość osobistą
Aby dodać siebie do listy odbiorców, kliknij łącze Dodaj mnie w prawym górnym rogu.
Wielokrotne dodawanie tego samego adresu e-mail jest dozwolone.
Uwaga:
Jeśli chcesz usunąć wiersz odbiorcy, kliknij symbol X po prawej stronie wiersza
-
Skonfiguruj wszystkie wymagane opcje:
- Ochrona hasłem (podpisany plik PDF) – hasło jest stosowane do każdej kopii umowy w formacie PDF pobranej z witryny Adobe Sign. Hasło uniemożliwia wyświetlenie dokumentu do momentu jego pomyślnego wprowadzenia
- Termin sfinalizowania – termin ten określa liczbę dni, po upływie której transakcja wygasa
- Ustaw przypomnienie – przypomnienia można skonfigurować dla jednej z kilku iteracji. Tylko aktualnie aktywny odbiorca otrzyma przypomnienie
- Język odbiorcy – określa język wiadomości e-mail dostarczanej do odbiorcy oraz instrukcji wyświetlanych na ekranie
-
Przeciągnij pola z kart po prawej stronie ekranu i upuść je w dokumencie.
- W przypadku umieszczania pól wielu odbiorców najpierw wybierz uczestnika z listy Odbiorcy , a następnie umieść pola.
