Gerenciar e trabalhar com arquivos armazenados na Adobe Document Cloud

Use a Adobe Document Cloud para armazenar e compartilhar arquivos grandes online. Faça upload de arquivos com facilidade na Document Cloud e gerencie-os do seu computador ou dispositivo móvel.

Fazer logon na Adobe Document Cloud

Visite a página Início da Document Cloud e faça logon com sua Adobe ID e senha ou com sua conta de rede social (Facebook ou Google). A página inicial oferece um tour de integração, navegação fácil, um único local para todos os documentos e contratos e ferramentas agrupadas por fluxos de trabalho semelhantes e relacionados. 

Exibir arquivos

Na Página inicial, você pode exibir seus contratos, arquivos recentes ou arquivos em destaque. 

  • Por padrão, a guia Recentes está selecionada
  • Clique na guia respectiva para exibir os arquivos recentes ou em destaque. 

Você também pode exibir os arquivos por tipo com o menu suspenso Exibir todos.

Seus arquivos armazenados na Adobe Document Cloud
Lista de arquivos recentes armazenados na Adobe Document Cloud


Exibir contratos e modelos

Para exibir todos os contratos e modelos, clique em Documentos > Todos os contratos. É possível filtrar ainda mais os contratos por status, como Em andamento, Aguardando você, Concluído, Modelos e muito mais. Para exibir filtros adicionais, clique em Ver mais

Exibir contratos


Exibir todos os arquivos e pastas

Para exibir todos os arquivos e pastas, clique em Documentos > Seus documentos na página inicial do Adobe Acrobat. É possível filtrar ainda mais os documentos por arquivos Favorito, arquivos Compartilhados por você ou arquivos Compart por outros.

Ao selecionar um arquivo, você vê os comandos disponíveis para o arquivo com base em seu tipo. Por exemplo, ao selecionar um arquivo PDF, você vê todos os comandos, exceto Criar PDF. Da mesma maneira, ao selecionar uma pasta você verá apenas os comandos específicos dela, como Renomear, Mover, Baixar e Excluir.

Exibir todos os arquivos e pastas

Fazer upload dos arquivos

A Adobe Document Cloud oferece várias maneiras para fazer upload dos arquivos na nuvem.

Você pode enviar documentos na Página inicial e na página Documentos

Na Página inicial do Adobe Acrobat:

  • Clique em Fazer upload de um arquivo
  • Selecione o arquivo ou os arquivos os quais você deseja fazer upload na caixa de diálogo Fazer upload de arquivo
  • Clique em Abrir
Fazer upload de um arquivo na página inicial

Na página Documentos do Adobe Acrobat:

  • Clique em Fazer upload de um arquivo
  • Selecione o arquivo ou os arquivos os quais você deseja fazer upload na caixa de diálogo Fazer upload de arquivo
  • Clique em Abrir
Fazer upload de um arquivo na guia Documentos

Arraste e solte na guia Documentos

Gerenciar arquivos

Para renomear um arquivo

  1. Selecione o arquivo e clique em Renomear no painel direito.
  2. Altere o nome e clique em Salvar.

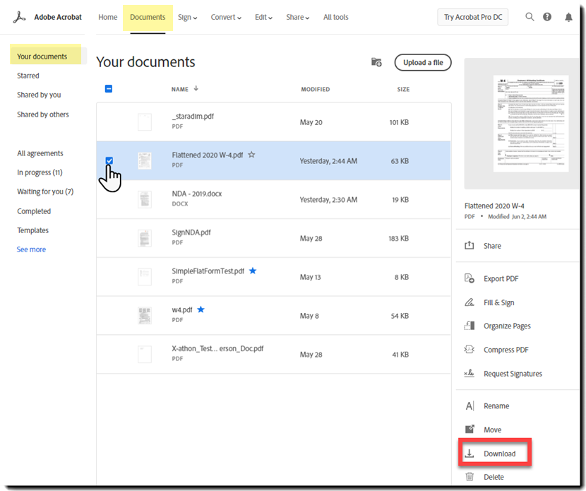
Para baixar um arquivo

  • Selecione o arquivo e clique em Baixar no painel direito.
Baixar um arquivo

Para mover um ou mais arquivos para outra pasta

  1. Selecione os arquivos e clique em Mover no painel direito.
  2. Selecione uma pasta apropriada e clique no botão Mover.

Caso queira criar uma pasta, clique no ícone Nova pasta no canto superior direito da página. Forneça um nome para a pasta e clique no botão Criar.

Para compartilhar um ou mais arquivos

  1. Selecione os arquivos e clique em Compartilhar no painel direito.
  2. No painel Compartilhar, você pode optar por convidar pessoas para visualizar ou revisar o arquivo.

Para obter mais informações, consulte Compartilhar e monitorar PDFs online.

Para excluir um ou mais arquivos

  1. Selecione os arquivos e clique em Excluir no painel direito.
  2. Clique no botão Continuar.

Também é possível selecionar uma pasta para renomear, mover ou excluir.

Classificar e pesquisar por arquivos

Você pode classificar arquivos por Nome, Data de modificação ou Tamanho.

Para pesquisar os arquivos que você enviou para a Document Cloud, clique no ícone de pesquisa e insira uma palavra-chave na caixa Pesquisar na parte superior da janela do aplicativo e pressione a tecla Enter. Você verá uma lista com todos os documentos armazenados correspondentes aos critérios de pesquisa.

Pré-visualizar arquivos

  1. Para visualizar um arquivo, selecione-o. Uma visualização pequena é aberta no painel direito. Você também pode exibir informações sobre o arquivo, como seu tipo, data de modificação e tamanho.
    No modo de visualização, você pode executar operações como excluir, baixar ou renomear o arquivo usando as ferramentas no painel direito.
  2. Para exibir uma visualização maior do arquivo, clique no arquivo para abri-lo no modo de visualização inteira.
    No modo de visualização inteira, você pode exportar ou criar um pdf, preencher e assinar um formulário PDF, organizar páginas em um PDF e enviar um documento para assinatura. As opções variam com base no tipo de documento selecionado.
  3. Você também pode compartilhar o documento no modo de visualização inteira, clicando no botão de compartilhamento na barra de ferramentas superior.
  4. O Heads Up Display é sempre exibido, a menos que você tenha decidido  Desencaixar    o  HUD.
  5. Para  encaixar novamente  o HUD, passe o mouse sobre a parte inferior da visualização e, quando o HUD for exibido, clique no ícone Encaixar  na parte inferior  ícone  .

Para fechar uma visualização inteira e retornar à visualização do arquivo, clique na seta para voltar no canto superior esquerdo da janela do aplicativo.

Adobe, Inc.

Receba ajuda com mais rapidez e facilidade

Novo usuário?