Administrer og arbejd med dine filer, der er gemt i Adobe Document Cloud

Brug Adobe Document Cloud til at gemme og dele store filer online. Du kan nemt uploade filer i Document Cloud og administrere dem fra din computer eller mobilenhed.

Log på Adobe Document Cloud

Gå til Document Cloud Hjem, og log på med dit Adobe ID og din adgangskode eller med en social konto som f.eks. Facebook eller Google. Hjem-siden giver en onboarding-rundvisning, nem navigation, en enkelt placering til alle dine dokumenter og aftaler og værktøjer, der er grupperet efter lignende og relaterede workflows. 

Vis filer

Hjem-siden kan du se dine aftaler, seneste filer eller stjernemarkerede filer. 

  • Fanen Seneste er valgt som standard
  • Klik på den respektive fane for at se dine seneste og stjernemarkerede filer. 

Du kan også se alle dine filer efter type med rullelisten Vis alle.

Dine filer, der er gemt i Adobe Document Cloud
Liste over dine seneste filer, der er gemt i Adobe Document Cloud


Vis aftaler og skabeloner

For at se alle dine aftaler og skabeloner skal du klikke på Dokumenter > Alle aftaler. Du kan filtrere dine aftaler yderligere efter status, f.eks. Igangværende, Venter på dig, Fuldført, Skabeloner og mere. For at se flere skal du klikke på Se mere

Vis aftaler


Vis alle dine filer og mapper

For at se alle dine filer og mapper skal du klikke på Dokumenter > Dine dokumenter i Adobe Acrobat Hjem. Du kan filtrere dine dokumenter yderligere efter Stjerne filer, filer, der er Delt af dig, eller filer, der er Delt af andre.

Når du vælger en fil, kan du se de tilgængelige kommandoer for filen, som er baseret på dens type. Når du f.eks. vælger en PDF-fil, kan du se alle kommandoer undtagen Opret PDF. Når du vælger en mappe, kan du på samme måde kun se de mappespecifikke kommandoer som f.eks. Omdøb, Flyt, Download og Slet.

Vis alle dine filer og mapper

Upload filer

Med Adobe Document Cloud kan filer uploades til clouden på flere forskellige måder.

Du kan uploade dokumenter på både siden Hjem og Dokumenter

På Adobe Acrobat Hjem-siden:

  • Klik på Upload en fil
  • Vælg den eller de filer, du vil uploade, i dialogboksen for filupload
  • Klik på Åbn
Upload en fil fra Hjem-siden

På siden Adobe Acrobat Dokumenter:

  • Klik på Upload en fil
  • Vælg den eller de filer, du vil uploade, i dialogboksen for filupload
  • Klik på Åbn
Upload en fil på fanen Dokumenter

Træk og slip på fanen Dokumenter

Administrer filer

Sådan omdøbes en fil

  1. Vælg filen, og klik derefter på Omdøb i den højre fane.
  2. Rediger navnet, og klik derefter på Gem.

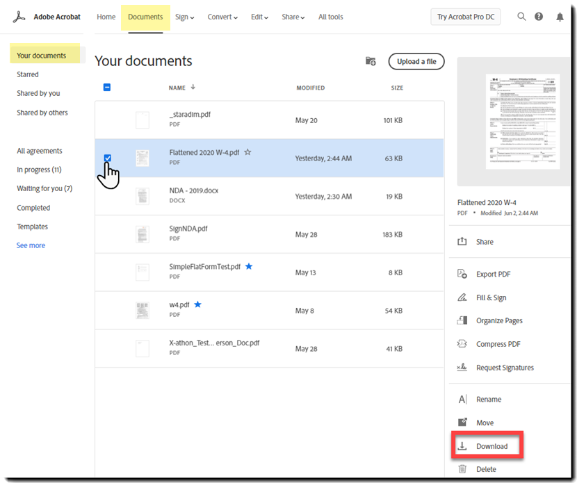
Sådan downloades en fil

  • Vælg filen, og klik derefter på Download i den højre fane.
Download en fil

Sådan flyttes en eller flere filer til en anden mappe

  1. Vælg filen, og klik derefter på Flyt i den højre fane.
  2. Vælg en relevant mappe, og klik derefter på knappen Flyt.

Hvis du vil oprette en mappe, skal du klikke på ikonet Ny mappe øverst til højre på siden. Giv mappen et navn, og klik derefter på knappen Opret.

Sådan deles en eller flere filer

  1. Vælg filen, og klik derefter på Del i den højre fane.
  2. I panelet Del kan du invitere personer til at se eller gennemgå filen.

Få flere oplysninger under Del og spor PDF'er online.

Sådan slettes en eller flere filer

  1. Vælg filerne, og klik derefter på Slet i den højre fane.
  2. Klik på knappen Fortsæt.

Du kan også vælge en mappe for at omdøbe, flytte eller slette den.

Sortér og søg efter filer

Du kan sortere filer efter navn, ændringsdato eller størrelse.

Hvis du vil søge efter de filer, du har uploadet til Document Cloud, skal du klikke på søgeikonet og derefter skrive et søgeord i feltet Søg øverst i programvinduet og derefter trykke på Enter-tasten. Du kan se en liste over alle dine gemte dokumenter, der passer til dine søgekriterier.

Vis filer

  1. Vælg en fil for at se den. Der vises et lille eksempel i højre rude. Du kan også se oplysninger om filen som f.eks. type, ændringsdato og størrelse.
    I eksempeltilstand kan du udføre handlinger som at slette, downloade eller omdøbe filen med værktøjerne i den højre rude.
  2. Hvis du vil se et større fileksempel, skal du klikke på selve filen for at åbne det i fuld eksempeltilstand.
    I den fulde eksempeltilstand kan du eksportere eller oprette PDF'er, udfylde og underskrive en PDF-formular, organisere sider i en PDF og sende et dokument til underskrivelse. Indstillingerne varierer baseret på den valgte dokumenttype.
  3. Du kan også dele dokumentet fra den fulde eksempeltilstand ved at klikke på Del-knappen på den øverste værktøjslinje.
  4. HUD vises hele tiden, medmindre du har valgt at  Frigøre     HUD.
  5. For at  fastgøre  HUD igen skal du holde markøren over den nederste del af eksemplet, og når HUD vises, skal du klikke på ikonet Fastgør til  bund    .

Hvis du vil lukke det fulde eksempel og gå tilbage til filvisningen, skal du klikke på tilbageknappen øverst til venstre i programvinduet.

Adobe, Inc.

Få hjælp hurtigere og nemmere

Ny bruger?