На главной странице веб-версии Acrobat нажмите Документы.
- Новые возможности
-
Начало работы
- Изучение основ
- Доступ к приложению
- Установки и настройки
-
Создание файлов PDF
- Преобразование в файлы PDF
- Создание документов PDF с помощью шаблонов
-
Создание контента и оформления с помощью Adobe Express
- Изменение изображений с помощью инструментов редактирования Adobe Express
- Создание изображений на основе текста
- Удаление фона изображения
- Стилизация PDF с помощью инструментов дизайна Adobe Express
- Создание маркетинговых и бизнес-документов с помощью шаблонов
- Советы по быстрому созданию профессиональных документов
- Редактирование изображений с помощью инструментов Adobe Express в Acrobat Android
- Создание профессиональных документов с помощью шаблонов в Acrobat Android
- Создание презентаций
-
Редактирование файлов PDF
- Редактирование текста, изображений и объектов
- Систематизация документов
-
Предоставление общего доступа, редактирование и экспорт
- Предоставление общего доступа к документам
- Проверка файлов PDF
- Экспорт и печать
- Использование ИИ Acrobat
-
Электронное подписание документов
- Добавление брендинга электронной подписи
- Запрос электронных подписей
- Управление соглашениями
- Работа с веб-формами
-
Сбор платежей онлайн
- Изменение данных учетной записи Braintree
- Удаление учетной записи Braintree
- Отключение интеграции Braintree
- Включение сбора платежей
- Обзор значений для полей платежей
- Предотвращение дублирования платежа
- Разрешение спорных ситуаций при выполнении платежей
- Настройка полей платежной формы
- Обзор записей об операциях
- Заполнить и подписать
-
Управление облачным хранилищем
- Управление облачными файлами Adobe
- Управление сторонним хранилищем
-
Использование расширений Acrobat
-
Acrobat для Microsoft Teams
- Доступ к настройкам администратора Acrobat
- Редактирование файлов PDF в Acrobat для Microsoft Teams
- Поддержка языков в Acrobat для Microsoft Teams
- Обзор Acrobat для Microsoft Teams
- Устранение проблем в Acrobat для Microsoft Teams
- Совместная работа над файлами PDF в Microsoft Teams
- Установка Acrobat для Microsoft Teams
- Настройка интеграции Acrobat для Microsoft
-
Acrobat для SharePoint и OneDrive
- Обзор Acrobat для SharePoint и OneDrive
- Настройка браузеров для Acrobat в SharePoint и OneDrive
- Установка Acrobat для SharePoint и OneDrive
- Обзор установки Acrobat для SharePoint и OneDrive
- Удаление Acrobat для SharePoint и OneDrive
- Применение Acrobat для обновления файлов в SharePoint и OneDrive
- Доступ к настройкам администратора Acrobat
- Acrobat для Microsoft Outlook
-
Acrobat для Microsoft 365
- Развертывание Acrobat для Microsoft 365 из учетной записи администратора или индивидуального пользователям
- Преобразование онлайн-файлов в PDF
- Удаление Acrobat для Microsoft 365
- Развертывание Acrobat для Microsoft 365 из учетной записи корпоративного администратора
- Установка надстройки Adobe Create PDF
- Соединитель «Сервисы Adobe PDF»
- Acrobat для ChatGPT
-
Acrobat для Microsoft Teams
-
Устранение неполадок
- Проблемы с установкой
- Проблемы с печатью
- Проблемы с функциями
- Ограничения и выявленные неполадки
- Обзор Сред PDF
Отмена соглашений
Последнее обновление
21 мар. 2025 г.
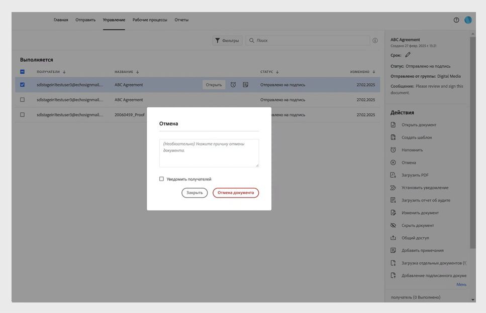
Узнайте, как отменить соглашение.
Можно с легкостью управлять транзакциями документа, отменяя соглашения с помощью инструментов в веб-версии Acrobat. Это позволяет останавливать процесс подписания и уведомлять все участвующие стороны.
На панели слева выберите Все документы.
Выберите соглашение для отмены.
В разделе Действия на панели справа нажмите Отмена.
В открывшемся диалоговом окне нажмите Отмена документа.
Соглашение отменено, получатели не смогут получить доступ к нему. Для просмотра отмененных соглашений перейдите в Документы > Соглашения > Отменено.