User Guide Cancel

Debugging Perspective in ColdFusion Builder

  1. ColdFusion User Guide
  2. Introduction to ColdFusion
    1. About Adobe ColdFusion
    2. Download Adobe ColdFusion
    3. What's new in ColdFusion (2021 release)
    4. ColdFusion (2021 release) Release Notes
    5. Deprecated Features
    6. REST enhancements in ColdFusion (2018 release)
    7. Server Auto-Lockdown
    8. Asynchronous programming
    9. Docker images for ColdFusion
  3. Adobe ColdFusion (2021 release)
    1. Install ColdFusion- Zip Installer
    2. Install ColdFusion- GUI Installer
    3. ColdFusion Licensing and Activation
    4. ColdFusion Package Manager
    5. CFSetup configuration tool
    6. SAML in ColdFusion
    7. ColdFusion and Amazon S3
    8. ColdFusion and DynamoDB
    9. ColdFusion and Amazon SQS
    10. ColdFusion and Amazon SNS
    11. ColdFusion and MongoDB
    12. ColdFusion and Azure Blob
    13. ColdFusion and Azure Service Bus
    14. New and updated language enancements
    15. Multi-cloud storage services
    16. Multi-cloud RDS databases
    17. ColdFusion and Azure Cosmos DB
  4. Install ColdFusion
    1. ColdFusion server profiles
    2. Prepare to install ColdFusion
    3. Install the server configuration
    4. Install the JEE configuration
    5. Install ColdFusion Express
    6. Install integrated technologies
    7. Configure your system
    8. Troubleshoot installation issues
    9. Install ColdFusion silently
    10. Install Adobe ColdFusion (2016 release) hotfix
    11. ColdFusion (2018 release) - Install JEE configuration
  5. Use ColdFusion
    1. Command Line Interface (CLI)
    2. External session storage
    3. Generate Swagger documents
    4. Language enhancements
    5. NTLM support
    6. New and changed functions/tags in Adobe ColdFusion (2016 release)
    7. PDF enhancements
    8. Security enhancements in ColdFusion (2016 release)
  6. Performance Monitoring Toolset
    1. Auto-discovery of ColdFusion nodes and clusters
    2. Code profiler in ColdFusion Performance Monitoring Toolset
    3. Configure ColdFusion Performance Monitoring Toolset settings
    4. Install ColdFusion Performance Monitoring Toolset
    5. Overview of ColdFusion Performance Monitoring Toolset
    6. View cluster and node metrics
    7. View data source metrics
    8. View external services
    9. View incoming services
    10. View list of sites and busy connections
    11. View topology of sites
    12. Datastore Health Monitoring
    13. Performance Monitoring Toolset Update 1
    14. Secure Performance Monitoring Toolset with HTTPS/SSL
    15. Performance Monitoring Toolset deployment guide
  7. Adobe ColdFusion Builder extension for Visual Studio Code
    1. Getting started with Adobe ColdFusion Builder extension for Visual Studio Code
    2. Add a ColdFusion server
    3. Project Manager
    4. Work with ColdFusion code
    5. Profile preferences
    6. Debug applications
    7. Refactoring
    8. Services Browser
    9. RDS support
    10. PMT Code Profiler integration
    11. Security Analyzer report integration
    12. Known issues in this release
  8. Use ColdFusion Builder
    1. About ColdFusion Builder
    2. System requirements | ColdFusion Builder
    3. Install ColdFusion Builder
    4. Edit code in ColdFusion Builder
    5. Manage servers in ColdFusion Builder
    6. Manage projects in ColdFusion Builder
    7. What’s new in Adobe ColdFusion Builder (2018 release)
    8. Frequently Asked Questions (FAQ) | Adobe ColdFusion Builder (2018 release)
    9. Debug applications in ColdFusion Builder
    10. ColdFusion Builder workbench
    11. ColdFusion Builder extensions
    12. Debugging Perspective in ColdFusion Builder
    13. Build mobile applications using ColdFusion Builder
    14. Bundled ColdFusion Server
    15. Debug mobile applications in ColdFusion Builder
    16. Use extensions in ColdFusion Builder
  9. Coldfusion API Manager
    1. Overview of Adobe ColdFusion API Manager
    2. Features in ColdFusion API Manager
    3. Get started with ColdFusion API Manager
    4. Install ColdFusion API Manager
    5. Authentication types
    6. Create and publish APIs
    7. Administrator
    8. Subscriber
    9. Throttling and rate limiting
    10. Notifications
    11. Connectors
    12. Set up cluster support
    13. Integrate ColdFusion and API Manager
    14. Metrics and Logging in API Manager
    15. Generate Swagger documents
    16. Configure SSL
    17. Known issues in this release
    18. Policies in ColdFusion API Manager
    19. Create a Redis cluster
    20. Multitenancy in API Manager
    21. Docker images for ColdFusion API Manager
  10. Configure and administer ColdFusion
    1. Administer ColdFusion
    2. Use the ColdFusion administrator
    3. Data Source Management for ColdFusion
    4. Connect to web servers
    5. Deploy ColdFusion applications
    6. Administer ColdFusion security
    7. Basic Troubleshooting and FAQs
    8. Work with Server Manager
    9. Use multiple server instances
    10. WebSocket Enhancements (ColdFusion 11)
    11. Security Enhancements (ColdFusion 11)
    12. Work with Server Monitor
    13. ColdFusion Administrator API Reference
  11. CFML Reference
    1. Introduction to CFML Reference
      1. New functions in ColdFusion (2018 release)
      2. New and changed functions/tags in Adobe ColdFusion (2016 release)
      3. Script supported tags and functions
      4. New and changed tags/functions in ColdFusion 11
    2. Reserved words and variables
      1. Reserved words and variables
      2. Reserved words
      3. Scope-specific built-in variables
      4. Custom tag variables
      5. ColdFusion tag-specific variables
      6. CGI environment (CGI Scope) variables
    3. ColdFusion tags
      1. ColdFusion tags
      2. Tags in ColdFusion 10
      3. Tag summary
      4. Tags by function
      5. Tag changes since ColdFusion 5
      6. Tags a-b
      7. Tags c
      8. Tags d-e
      9. Tags f
      10. Tags g-h
      11. Tags i
      12. Tags j-l
      13. Tags m-o
      14. Tags p-q
      15. Tags r-s
      16. Tags t
      17. Tags u-z
    4. ColdFusion functions
      1. ColdFusion functions
      2. New functions in ColdFusion 10
      3. ColdFusion functions by category
      4. Function changes since ColdFusion 5
      5. Functions a-b
      6. Functions c-d
      7. Functions e-g
      8. Functions h-im
      9. Functions in-k
      10. Functions l
      11. Functions m-r
      12. Functions s
      13. Functions t-z
      14. BooleanFormat
    5. Ajax JavaScript functions
      1. Ajax JavaScript functions
      2. Function summary Ajax
      3. ColdFusion.Ajax.submitForm
      4. ColdFusion.Autosuggest.getAutosuggestObject
      5. ColdFusion.Layout.enableSourceBind
      6. ColdFusion.MessageBox.getMessageBoxObject
      7. ColdFusion.ProgressBar.getProgressBarObject
      8. ColdFusion.MessageBox.isMessageBoxDefined
      9. JavaScriptFunctionsinColdFusion9Update1
    6. ColdFusion ActionScript functions
      1. ColdFusion ActionScript functions
      2. CF.http
      3. CF.query
    7. ColdFusion mobile functions
      1. ColdFusion Mobile Functions
      2. Accelerometer Functions
      3. Camera Functions
      4. Connection Functions
      5. Contact Functions
      6. Event Functions
      7. File System Functions
      8. Geolocation Functions
      9. Media and Capture Functions
      10. Notification Functions
      11. Splash Screen Functions
      12. Storage Functions
    8. Application.cfc reference
      1. Application.CFC reference
      2. Application variables
      3. Method summary
      4. onAbort
      5. onApplicationEnd
      6. onApplicationStart
      7. onMissingTemplate
      8. onCFCRequest
      9. onError
      10. onRequestEnd
      11. onRequest
      12. onRequestStart
      13. onServerStart
      14. onSessionEnd
      15. onSessionStart
    9. Script functions implemented as CFCs
      1. Script Functions Implemented as CFCs
      2. Accessing the functions
      3. Function summary
      4. ftp
      5. http
      6. mail
      7. pdf
      8. query
      9. Script functions implemented as CFCs in ColdFusion 9 Update 1
      10. storedproc
    10. ColdFusion Flash Form style reference
      1. Styles valid for all controls
      2. Styles for cfform
      3. Styles for cfformgroup with horizontal or vertical type attributes
      4. Styles for box-style cfformgroup elements
      5. Styles for cfformgroup with accordion type attribute
      6. Styles for cfformgroup with tabnavigator type attribute
      7. Styles for cfformitem with hrule or vrule type attributes
      8. Styles for cfinput with radio, checkbox, button, image, or submit type attributes
      9. Styles for cftextarea tag and cfinput with text, password, or hidden type attributes
      10. Styles for cfselect with size attribute value of 1
      11. Styles for cfselect with size attribute value greater than 1
      12. Styles for cfcalendar tag and cfinput with dateField type attribute
      13. Styles for the cfgrid tag
      14. Styles for the cftree tag
      15. ColdFusion Flash Form Style Reference
    11. ColdFusion event gateway reference
      1. ColdFusion Event Gateway reference
      2. addEvent
      3. CFEvent
      4. CFEventclass
      5. Constructor
      6. Gateway development interfaces and classes
      7. getStatus
      8. setCFCPath
      9. setCFCMethod
      10. getOriginatorID
      11. getLogger
      12. getBuddyList
      13. getBuddyInfo
      14. IM gateway message sending commands
      15. IM Gateway GatewayHelper class methods
      16. onIncomingMessage
      17. onIMServerMessage
      18. onBuddyStatus
      19. onAddBuddyResponse
      20. onAddBuddyRequest
      21. IM Gateway CFC incoming message methods
      22. IM gateway methods and commands
      23. CFML CFEvent structure
      24. warn
      25. info
      26. setOriginatorID
      27. data command
      28. submit Multi command
      29. submit command
      30. setGatewayType
      31. setGatewayID
      32. setData
      33. setCFCListeners
      34. outgoingMessage
      35. getStatusTimeStamp
      36. numberOfMessagesReceived
      37. numberOfMessagesSent
      38. removeBuddy
      39. removeDeny
      40. removePermit
      41. setNickName
      42. setPermitMode
      43. setStatus
      44. SMS Gateway CFEvent structure and commands
      45. SMS Gateway incoming message CFEvent structure
      46. getStatusAsString
      47. getProtocolName
      48. getPermitMode
      49. getPermitList
      50. getNickName
      51. getName
      52. getDenyList
      53. getCustomAwayMessage
      54. getQueueSize
      55. getMaxQueueSize
      56. getHelper
      57. getGatewayType
      58. getGatewayServices
      59. getGatewayID_1
      60. getGatewayID
      61. getData
      62. getCFCTimeout
      63. setCFCTimeout
      64. getCFCPath
      65. getCFCMethod
      66. GatewayServices class
      67. Gateway interface
      68. GatewayHelper interface
      69. addPermit
      70. addDeny
      71. addBuddy
      72. error
      73. debug
      74. Logger class
      75. stop
      76. start
      77. CFML event gateway SendGatewayMessage data parameter
      78. restart
      79. fatal
      80. SMS gateway message sending commands
    12. ColdFusion C++ CFX Reference
      1. C++ class overview
      2. Deprecated class methods
      3. CCFXException class
      4. CCFXQuery class
      5. CCFXRequest class
      6. CCFXStringSet class
      7. ColdFusion C++ CFX Reference
    13. ColdFusion Java CFX reference
      1. ColdFusion Java CFX reference
      2. Class libraries overview
      3. Custom tag interface
      4. Query interface
      5. Request interface
      6. Response interface
      7. Debugging classes reference
    14. WDDX JavaScript Objects
      1. WDDX JavaScript objects
      2. JavaScript object overview
      3. WddxRecordset object
      4. WddxSerializer object
  12. Develop ColdFusion applications
    1. Introducing ColdFusion
      1. Introducing ColdFusion
      2. About ColdFusion
      3. About Internet applications and web application servers
      4. About JEE and the ColdFusion architecture
    2. Changes in ColdFusion
      1. Changes in ColdFusion
      2. Replacement of JRun with Tomcat
      3. Security enhancements
      4. ColdFusion WebSocket
      5. Enhanced Java integration
      6. ColdFusion ORM search for indexing and search
      7. Solr enhancements
      8. Scheduler enhancements
      9. Integration with Microsoft Exchange Server 2010
      10. RESTful Web Services in ColdFusion
      11. Lazy loading across client and server in ColdFusion
      12. Web service enhancements
      13. Displaying geolocation
      14. Client-side charting
      15. Caching enhancements
      16. Server update using ColdFusion Administrator
      17. Secure Profile for ColdFusion Administrator
    3. Introduction to application development
      1. Introduction to application development using ColdFusion
      2. Using the Developing ColdFusion Applications guide
      3. About Adobe ColdFusion documentation for Developers
    4. The CFML programming language
      1. The CFML programming language
      2. Elements of CFML
      3. ColdFusion variables
      4. Expressions and number signs
      5. Arrays and structures
      6. Extend ColdFusion pages with CFML scripting
      7. Regular expressions in functions
      8. ColdFusion language enhancements
      9. Built-in functions as first class citizen
      10. Data types- Developing guide
    5. Building blocks of ColdFusion applications
      1. Building blocks of ColdFusion applications
      2. Create ColdFusion elements
      3. Write and call user-defined functions
      4. Build and use ColdFusion Components
      5. Create and use custom CFML tags
      6. Build custom CFXAPI tags
      7. Use the member functions
      8. Object Oriented Programming in ColdFusion
    6. Develop CFML applications
      1. Develop CFML applications
      2. Design and optimize a ColdFusion application
      3. Handle errors
      4. Use persistent data and locking
      5. Use ColdFusion threads
      6. Secure applications
      7. Client-side CFML (for mobile development)
      8. Use the ColdFusion debugger
      9. Debugging and Troubleshooting Applications
      10. Develop globalized applications
      11. REST enhancements in ColdFusion
      12. Authentication through OAuth
      13. Social enhancements
    7. Develop mobile applications
      1. Mobile application development
      2. Build mobile applications
      3. Debug mobile applications
      4. Inspect mobile applications
      5. Package mobile applications
      6. Troubleshoot mobile applications
      7. Device detection
      8. Client-side CFML
      9. Mobile Templates
      10. Code samples to build a mobile application
    8. Access and use data
      1. Access and use data
      2. Introduction to Databases and SQL
      3. Access and retrieve data
      4. Update database
      5. Use Query of Queries
      6. Manage LDAP directories
      7. Solr search support
    9. ColdFusion ORM
      1. ColdFusion ORM
      2. Introducing ColdFusion ORM
      3. ORM architecture
      4. Configure ORM
      5. Define ORM mapping
      6. Work with objects
      7. ORM session management
      8. Transaction and concurrency
      9. Use HQL queries
      10. Autogenerate database schema
      11. Support for multiple data sources for ORM
      12. ColdFusion ORM search
    10. ColdFusion and HTML5
      1. ColdFusion and HTML 5
      2. Use ColdFusion Web Sockets
      3. Media Player enhancements
      4. Client-side charting
      5. Display geolocation data
    11. Flex and AIR integration in ColdFusion
      1. Flex and AIR integration in ColdFusion
      2. Use the Flash Remoting Service
      3. Use Flash Remoting Update
      4. Offline AIR application support
      5. Proxy ActionScript classes for ColdFusion services
      6. Use LiveCycle Data Services ES assembler
      7. Use server-side ActionScript
    12. Request and present information
      1. Request and present information
      2. Retrieve and format data
      3. Build dynamic forms with cfform tags
      4. Validate data
      5. Create forms in Flash
      6. Create skinnable XML forms
      7. Use Ajax data and development features
      8. Use Ajax User Interface components and features
    13. Office file interoperability
      1. Office file interoperability
      2. Using cfdocument
      3. Using cfpresentation
      4. Using cfspreadsheet
      5. Supported Office conversion formats
      6. SharePoint integration
    14. ColdFusion portlets
      1. ColdFusion portlets
      2. Run a ColdFusion portlet on a JBoss portal server
      3. Run a ColdFusion portlet on a WebSphere portal server
      4. Common methods used in portlet.cfc
      5. ColdFusion portlet components
      6. Support for JSR-286
    15. Work with documents, charts, and reports
      1. Work with documents, charts, and reports
      2. Manipulate PDF forms in ColdFusion
      3. Assemble PDF documents
      4. Create and manipulate ColdFusion images
      5. Create charts and graphs
      6. Create reports and documents for printing
      7. Create reports with Report Builder
      8. Create slide presentations
    16. Use web elements and external objects
      1. Use web elements and external objects
      2. Use XML and WDDX
      3. Use web services
      4. Use ColdFusion web services
      5. Integrate JEE and Java elements in CFML applications
      6. Use Microsoft .NET assemblies
      7. Integrate COM and CORBA objects in CFML applications
    17. Use external resources
      1. Send and receive e-mail
      2. Interact with Microsoft Exchange servers
      3. Interact with remote servers
      4. Manage files on the server
      5. Use event gateways
      6. Create custom event gateways
      7. Use the ColdFusion extensions for Eclipse
      8. Use the data services messaging event gateway
      9. Use the data management event gateway
      10. Use the FMS event gateway
      11. Use the instant messaging event gateways
      12. Use the SMS event gateway

 

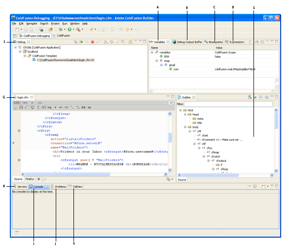
ColdFusion Debugging perspective

The ColdFusion Debugging perspective ( invoked through Run > Debug Configuration > Perspectives) contains tools to debug your ColdFusion applications as well as client-side applications. There are different views that let you add breakpoints to your code, step into functions, step over functions, or examine and evaluate expressions in your code. The editor works with the debugging tools to locate and highlight lines of code that need correction.

A. Variables view B. Debug output buffer view C. Breakpoints view D. Expressions view E. Outline view F. Debug view G. Edit view H. Servers view I. Console view J. Problems view K. TailView view

The ColdFusion Debugging perspective contains the following views:

Debug View

The Debug view retains the results of each debug session. The Debug view shows the stack trace when the page execution is suspended at breakpoint or when stepping into or over code.

The Debug toolbar contains the following buttons (left to right):

Button/command Description
Resume Resumes a debugging session
Suspend Pauses a debugging session
Terminate Stops a debugging session
Disconnect Disconnects the debugger from the selected debug target when debugging remotely
Remove All Terminated Launches Clears all terminated debug targets from the display
Step Into Executes code line by line, including included code, UDFs, and CFCs
Step Over Executes code line by line, excluding included code, UDFs, and CFCs
Step Return Returns to the original page from which you entered the included code, UDF, or CFC
Drop to Frame This command is not supported in ColdFusion Builder.
Use Step Filters/Step Debug Ensures that all step functions apply step filters

Debugging applications

Debugging lets you examine and troubleshoot your application. When you debug, you can control when the application must stop at specific points in the code. You can also monitor important variables and test your code. Debugging uses a configuration to control how applications are launched. When you debug your application, you run the debug version of the application file.

While ColdFusion Builder Version 2.0 supported ColdFusion server-side debugging (restricted to the ColdFusion Markup Language syntax), ColdFusion Builder 3, in tandem with the introduction of <cfclient> tag in ColdFusion 11, allows client side debugging to debug client-side JavaScript code.

Using ColdFusion debugger for server-side debugging

Before you use the ColdFusion Debugger, ensure that you do the following:

Set up ColdFusion to use the Debugger

Before you use the Debugger, ensure the following:

  • A server is associated with the project or the project containing the files that you want to debug.
  1. In the Navigator view, right-click the project and select Properties.

  2. In the Properties dialog box, select ColdFusion Server Settings.

  3. Under Select Servers, ensure that a server is selected. If no server is selected, select the Servers drop-down list and select an available server, or select Add Server to configure a new server.

  4. In ColdFusion Administrator, select Debugging & Logging > Debugger Settings.

  5. Select Allow Line Debugging.

  6. Specify the port to use for debugging. The default value is 5005.

  7. Specify the maximum number of simultaneous debug sessions. The default value is 5.

  8. Click Submit Changes.

  9. To increase the time after which requests time out, do the following:

    a. Select Server Settings > Settings. b. Select Timeout Requests After (Seconds) and enter the required timeout value. For example, 300. c. Click Submit Changes.
  10. The debugger server listens for commands from ColdFusion Builder on a separate port than the one specified in step 3. By default, ColdFusion launches the debugger server with a random available port. This could be a problem if ColdFusion (and hence debugger server) is behind a firewall.  Because,  the firewall blocks the random port that the debugger is listening.

  • RDS is enabled on the ColdFusion server, and you have specified the correct RDS configuration information in ColdFusion Builder.
  • Debugging is enabled in ColdFusion Administrator.

To prevent this problem, specify a fixed debugger server port number and allow this port in the firewall. To set a fixed debugger server port number, specify the following JVM argument on the Java And JVM page of the ColdFusion Administrator (or the appropriate place for your J2EE Application Server). Replace portNumber with the port that you want to use:
-DDEBUGGER_SERVER_PORT=portNumber

  1. Restart ColdFusion. If you are running the J2EE configuration of ColdFusion, restart the server in debug mode with the debug port as specified.

Set up debugging for J2EE configuration of ColdFusion

If you are not running the server configuration of ColdFusion, specify Java debugging parameters in the configuration file or startup script of the application server you are running. The parameters must look like the following:

-Xdebug -Xrunjdwp:transport=dt_socket,server=y,suspend=n,address=<port_number>

Ensure that the port number you specify is the same port number specified on the Debugger Settings page of ColdFusion Administrator. 

If you are running the server configuration, ColdFusion writes these debugging parameters to the jvm.config file when you use the Debugger Settings page of the ColdFusion Administrator.

  1. If you are not running the server configuration and your application server is not running on JRE 1.6, copy the tools.jar file of the JDK version that your application server is running to the \lib folder of ColdFusion. For example, if you are running JRun that runs on JRE 1.4, copy the tools.jar file of JDK 1.4 to the \lib folder of ColdFusion.

  2. If you are running the server version of ColdFusion and you specify a JRE version other than JRE 1.6 in the jvm.config file, copy the tools.jar file of the JDK version specified in your jvm.config file to the \lib folder of ColdFusion.

Specify debugger settings in ColdFusion Builder

  1. In ColdFusion Builder, select Window > Preferences.

  2. In the tree view, select ColdFusion > Debug Settings.

  3. Specify the home page URL that points to the page that appears in the Debug Output Buffer of the debugger when you click the Home button.

  4. Specify the extensions of the types of files that you can debug and debugger scopes that you want the Debugger to recognize. To improve performance when debugging large files, deselect all scopes for which you do not require information

  5. Select Break On CFML Runtime Exception to stop the debugger on the line that causes a ColdFusion error.

  6. Select Log An Exception To The Eclipse Error Log to display the server logs in the TailView view instead of showing a warning dialog.

Adobe logo

Sign in to your account