访问 Adobe Content Authenticity 网站,并使用您的 Adobe ID 登录。
- 新增功能
-
快速入门
- 技术要求
- 下载并安装
- 首选项和设置
- 设置辅助功能
- 键盘快捷键
- 为 Windows 设置 Directx HDR
- 使用触摸和手势控件
- 工作流程、工作区和面板
- 自定义“项目”面板
- 源监视器和节目监视器调整
- Adobe Premiere 版权、商标及第三方声明
-
组织媒体
- 创建项目
-
导入文件
- 导入静态图像
- 以图像序列的形式导入图像
- 导入 Photoshop 和 Illustrator 文件
- 调整导入图像的大小
- 导入 Premiere Elements 项目
- 录音
- 从时间轴将画外音录制到音频轨道
- 使用音频轨道混合器录制音频
- 录制期间将输入静音
- 支持的文件格式
- Blackmagic RAW 支持
- 将 web 端 Firefly 中的媒体发送到桌面端 Premiere
- 从 Firefly 灵感板导入媒体到 Premiere 桌面版
- 导入数字音频
- Premiere 中的音频取样率
- 音频标准化规范
- 将项目导入为项目快捷方式
- 导入和导出预设
- 导入选定的 Premiere 序列
- 从 Final Cut Pro X 导入 XML 文件
- 导入 Avid Media Composer 项目文件
- 整理文件
- 应用标签
- 传输文件
- 摄取代理工作流程
- 编辑元数据
-
编辑项目
- 编辑入门
- 使用基于文本的编辑功能编辑视频
- 修剪剪辑
- 改变剪辑速度
- 更改片段序列
- 修改片段属性
- 设置多机位序列以进行编辑
- 比较对源剪辑的编辑效果
- 更正错误
- 编辑 VR 内容
- 使用生成式 AI 编辑
- 编辑嵌套序列
-
添加文本和图像
- 使用动态图形模板
- 美化文本
- 插入图像和图形
- 绘制对象
- 对齐和分布对象
- 插入字幕
-
添加视频效果
- 效果类型
- 应用视频效果
- 效果与过渡库
- 使用关键帧控制效果和转场
- 创建蒙版和合成
- 常用效果
- 应用视频过渡效果
- 使用蒙版
- 使用合成
-
添加音频效果
- 基础音频编辑
- 高级音频技术
- 调整音量和电平
- 应用音频效果
- 应用音频过渡
- 使用 Adobe Stock 音频
-
校正颜色
- 颜色校正基础知识
- 添加颜色效果
- 设置色彩管理
- 颜色模式基础知识
-
渲染和导出
- 渲染序列以便回放
-
导出文件
- 导出视频
- 导出静止帧
- 导出静止图像
- 导出转录文本
- 导出字幕轨道
- 导出所选字幕
- 从动态图形导出文本
- 为社交媒体和手机导出视频的最佳实践
- 为社交媒体渠道导出视频
- 将项目导出为 EDL 文件
- 将项目导出为 Final Cut Pro XML 文件
- 导出带有 Content Credentials 的视频
- 导出视频和音频文件
- 直接导出到 Adobe Media Encoder
- Premiere 中的导出选项
- 导出用于 Pro Tools 的 OMF 文件
- 为 Pro Tools 导出 OMF 文件时支持的功能
- 快速导出视频文件
- 导出 AAF 文件
- 支持的导出文件格式
- 在 Mac 上为 YouTube 创建并导出 HDR 视频
- 导出设置概述
- 基本视频设置
- 视频编码设置
- 预设管理器概览
- 创建和保存自定义预设
- 管理预设
- 从 Avid Media Composer 导出到 Premiere
- 为导出的视频添加 Content Credentials
- 流式传输视频
-
与他人协作
- 使用团队项目进行协作
- 使用 Frame.io 共享以供审阅
- 使用 Creative Cloud Libraries 进行协作
- 使用 Productions 协作
- Premiere 中的协作
- 将 Premiere Pro 与其他应用程序配合使用
-
故障排除
- 限制和已知问题
- 媒体问题
- 崩溃问题
- 首选项和设置问题
- 导出问题
- 音频问题
- 播放问题
为导出的视频添加 Content Credentials
了解如何将 Content Credentials 应用到导出的视频,包括关联的社交媒体帐户和生成式 AI 使用偏好等详细信息。
Content Credentials 让您能够将经过验证的标识、社交资料和 AI 训练偏好附加到导出的视频,帮助您的作品获得认可并与受众建立信任。
当您想要确立视频内容的作者身份或防止 AI 模型使用您的作品进行训练时,请使用 Content Credentials 。凭据作为防篡改元数据嵌入到导出的文件中,形成查看者可以验证的透明记录。在 Adobe Content Authenticity 网站一次性配置好您的偏好设置,之后 Premiere 会在导出期间自动应用您的设置。
Content Credentials 可在导出时为您的内容附加额外信息,以专用元数据的形式存储,无论文件传输到何处都会随之保存。当内容经历多个编辑阶段时,可能会累积多个凭据,形成版本控制历史记录,帮助查看者做出明智的信任决策。
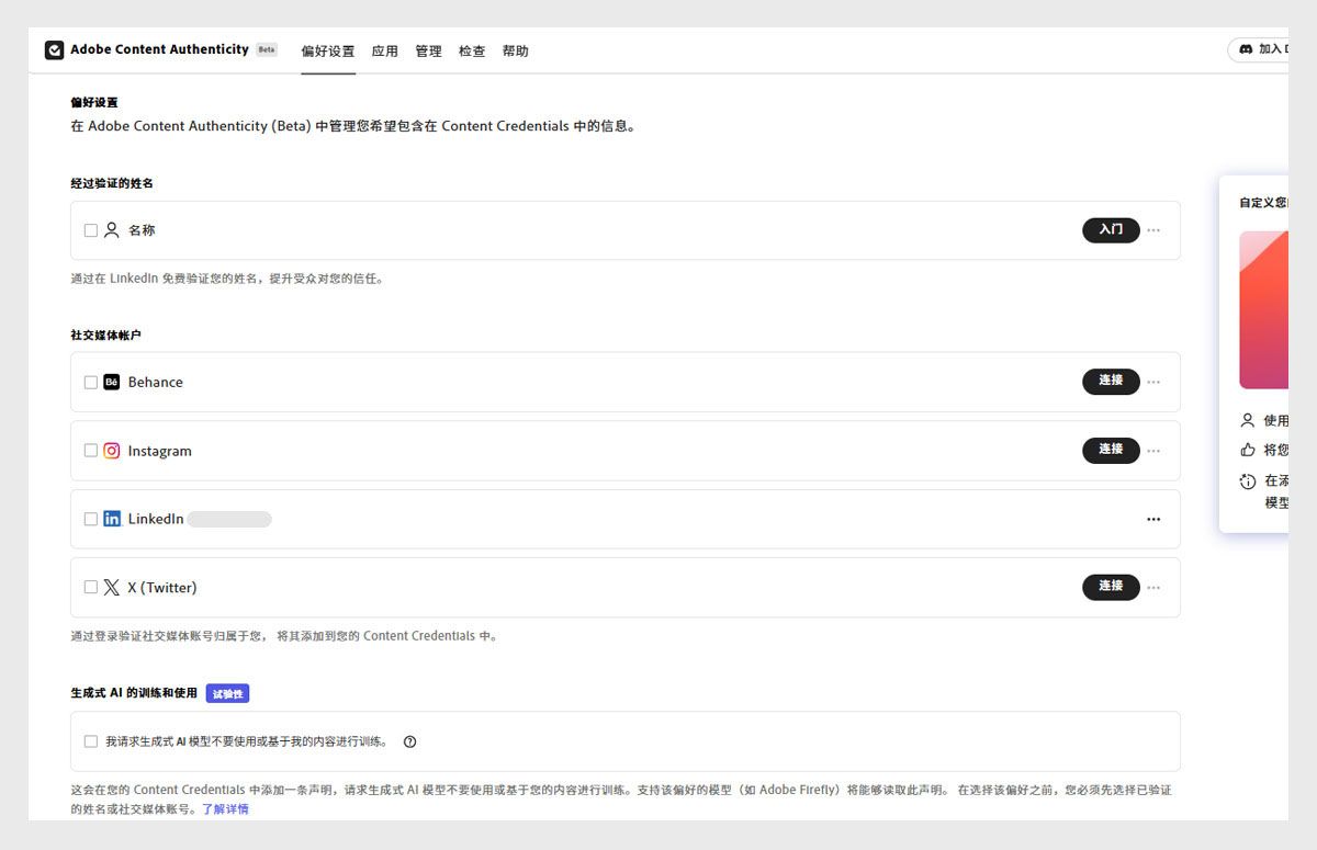
配置您的 Content Credentials 偏好设置
选择配置文件设置并连接您的社交帐户以验证您的身份标识。
添加您想要附加到导出内容的社交媒体资料 URL。
如果要请求生成式 AI 模型不使用您的内容进行训练,请勾选我请求生成式 AI 模型不要训练或使用我的内容复选框。
保存您的偏好设置,使其在 Premiere 和 Adobe Media Encoder 中可用。
配置这些首选项后,它们会安全存储,并在您从 Premiere 导出内容时自动应用。
导出包含 Content Credentials 的视频
选择 文件 > 导出 > 媒体 或按 Command + M (macOS) 或 Ctrl + M (Windows) 打开 导出 模式。
在输出预览下方的 Content Credentials 部分中,确认显示 Content Credentials 图章。
选择 设置首选项 以连接您的社交帐户,包括指向您的社交资料的链接,让其他人更容易发现和关注您的工作。
启用 在导出时应用 Content Credentials 首选项,并根据项目需要配置其余导出设置。
选择 导出 以渲染附加了 Content Credentials 的视频。
如果您的序列包含来自 Adobe Express、Photoshop、Illustrator 或 Firefly 等应用程序的 Adobe AI 生成资产,Premiere 会自动在支持的导出格式中包含 Content Credentials。包含 AI 生成内容的序列会自动显示 Content Credentials 标记。
验证您导出的凭据
导出后,您可以使用 Adobe 的检查工具验证附加到文件的 Content Credentials。上传您导出的文件以查看嵌入的身份标识信息、社交帐户和 AI 培训偏好设置。您还可以通过右键单击项目面板中的资产并选择扫描 Content Credentials,扫描导入文件中是否已存在 Content Credentials。
要使用 Adobe Media Encoder 进行导出,请选择导出设置 > 发送到 Media Encoder,将您的 Premiere 序列添加到 Media Encoder 队列。在 Adobe Content Authenticity 网站配置的 Content Credentials 设置会自动应用于 Media Encoder。