Възможно е Диспечерът на идентификационни данни да изпитва временен проблем
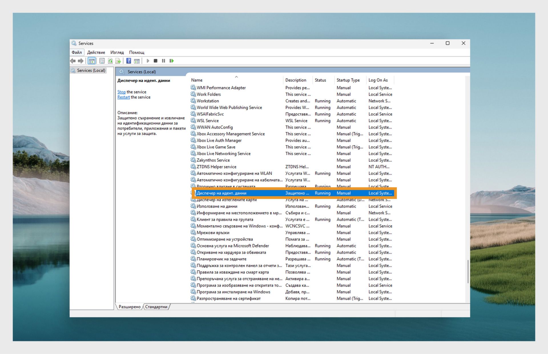
Натиснете бутона Start и напишете Services. След това натиснете Enter , за да отворите Services manager.
В списъка с Услуги изберете Мениджър на удостоверения.
Изберете Restart.
Ако горните стъпки не разрешат проблема, излезте от акаунта от компютъра си и влезте отново.
Натиснете Windows + R, за да отворите диалоговия прозорец Run.
Въведете certmgr.msc в диалоговия прозорец Run и изберете Enter, за да отворите Certificate Manager.
В Certificate Manager разгънете папката AdobeCertStore и изберете Certificates.В списъка с сертификати изтрийте всички сертификати, започващи с Adobe Intermediate CA или Adobe Content.По същия начин изтрийте всички сертификати Adobe Intermediate CA и Adobe Content в папката Personal.
Затворете Certificate Manager, след като изтриете сертификатите, и рестартирайте приложението.
Сертификатите на потребителите на Adobe и на приложенията на Adobe може да са с изтекъл срок на валидно
Изберете бутона Windows и въведете Credential Manager.След това отидете на Windows Credentials.
Премахнете всички сертификати, започващи с Adobe User и Adobe App.
Рестартирайте приложението.