Trình quản lý thông tin xác thực có thể đang gặp sự cố tạm thời
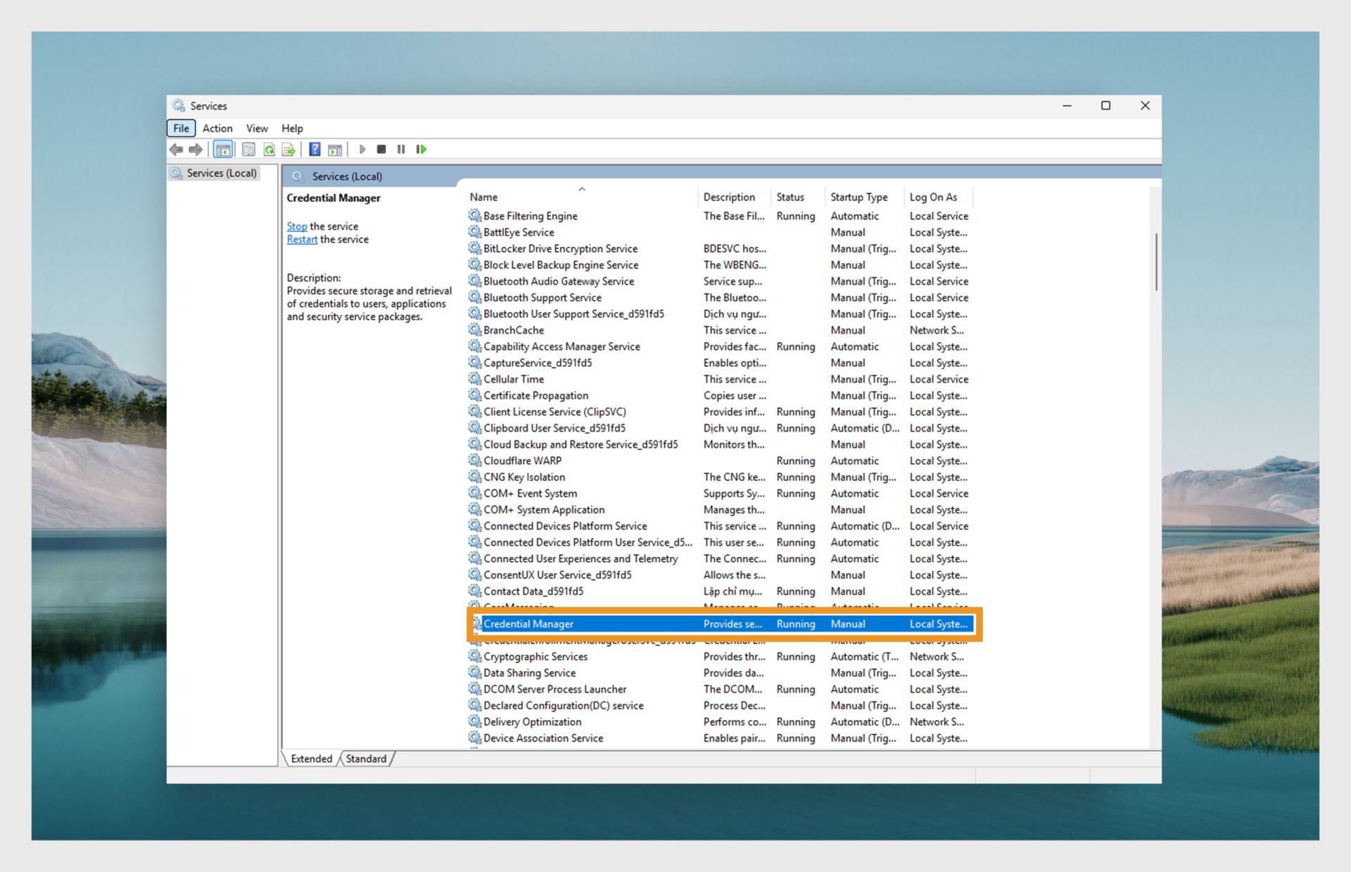
Nhấn phím Start rồi nhập Services. Sau đó nhấn phím Enter để mở Services manager.
Trong danh sách Các dịch vụ, chọn Credential Manager.
Chọn Khởi động lại.
Nếu các bước đã thực hiện không khắc phục được sự cố, hãy đăng xuất khỏi máy tính và đăng nhập lại.
Nhấn Windows + R để mở hộp thoại Run
Nhập certmgr.msc vào hộp thoại Run rồi chọn Enter để mở Certificate Manager.
Trong Certificate Manager, mở rộng thư mục AdobeCertStore rồi chọn Certificates. Trong danh sách chứng chỉ, hãy xóa tất cả các chứng chỉ có tên bắt đầu bằng Adobe Intermediate CA hoặc Adobe Content. Tương tự, hãy xóa tất cả các chứng chỉ Adobe Intermediate CA và Adobe Content trong thư mục Personal.
Đóng Certificate Manager (Trình quản lý chứng chỉ) sau khi xóa chứng chỉ, rồi khởi động lại ứng dụng.
Các chứng chỉ Adobe User và Adobe App có thể đã hết hạn
Chọn nút Windows rồi nhập Credential Manager. Sau đó, chuyển đến Thông tin xác thực Windows.
Xóa tất cả chứng chỉ bắt đầu bằng Adobe User và Adobe App.
Khởi động lại ứng dụng.