Можливо, виникла тимчасова проблема з Диспетчером облікових даних
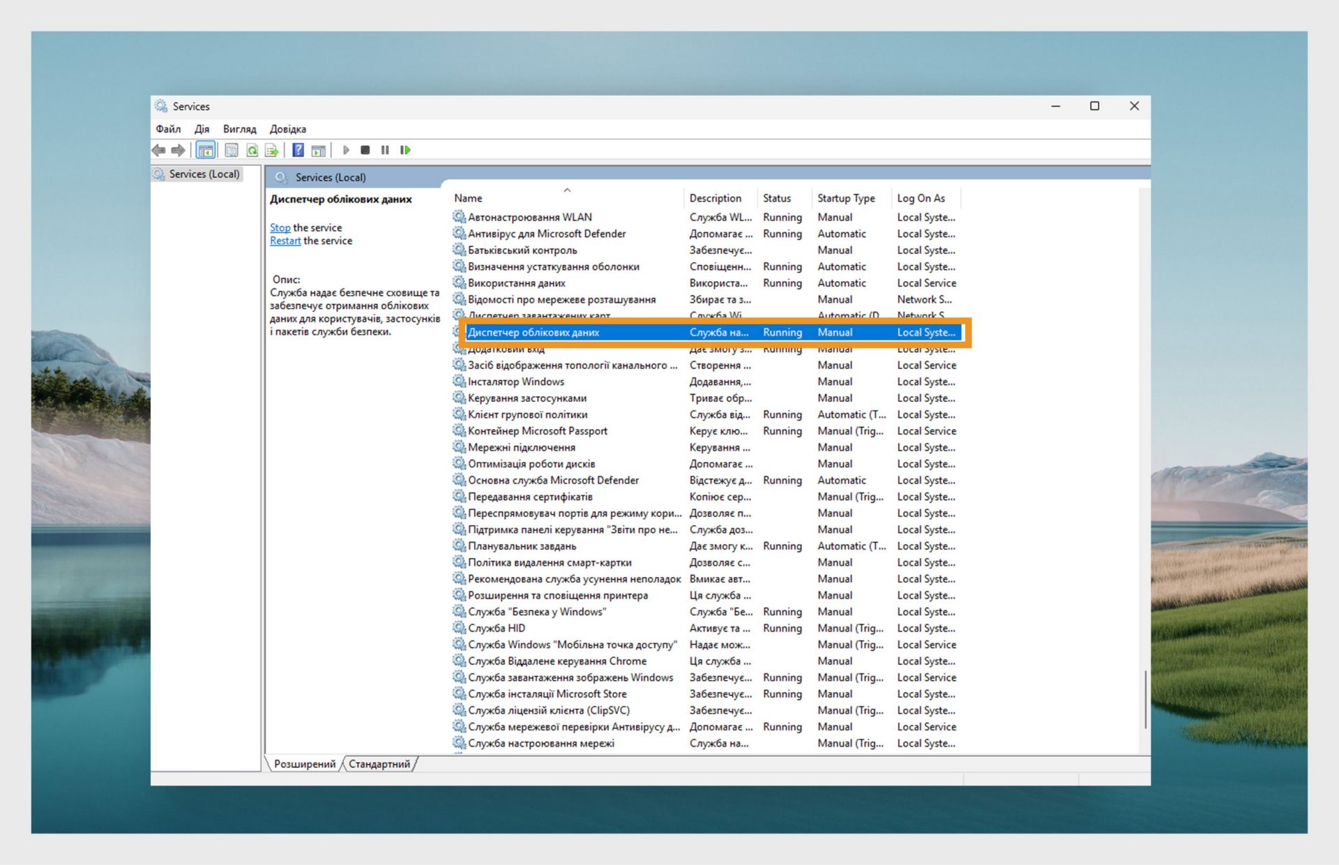
Натисніть клавішу Пуск і введіть Служби.Потім натисніть Enter , щоб відкрити Диспетчер служб.
У списку Служби натисніть Диспетчер облікових даних.
Виберіть Restart (Перезапустити).
Якщо наведені вище кроки не вирішують проблему, вийдіть із свого комп’ютера та увійдіть знову.
Натисніть Windows + R, щоб відкрити діалогове вікно Виконати
Введіть certmgr.msc у діалоговому вікні Виконати і натисніть Enter, щоб відкрити Диспетчер сертифікатів.
У Диспетчері сертифікатів розгорніть папку AdobeCertStore та натисніть Сертифікати. У списку сертифікатів видаліть усі сертифікати, що починаються з Adobe Intermediate CA або Adobe Content. Аналогічно, видаліть усі сертифікати Adobe Intermediate CA та Adobe Content у папці Особисті.
Закрийте Диспетчер сертифікатів після видалення сертифікатів і перезапустіть програму.
Видаліть сертифікати Adobe User і Adobe App
Натисніть кнопку Пуск (Windows) і введіть Диспетчер облікових даних.Потім перейдіть до Облікові дані Windows.
Видаліть усі сертифікати, що починаються з Adobe User і Adobe App.
Перезапустіть додаток.